Zeichenobjekt

Zeichenobjekte bestehen aus einzelnen Symbolen werden in Verteilungen verwendet und haben zwei wichtige Aufgaben:

  • Grafische Darstellung
  • Definition des Strukturtyps

Grafische Darstellung

Eine Verteilung kann beliebig viele Zeichenblätter enthalten. Jedes Zeichenblatt enthält 11 Spalten, die jeweils ein Zeichenelement aufnehmen können. Die Zeichenelemente bzw. Spalten können nachträglich jederzeit untereinander verschoben werden.

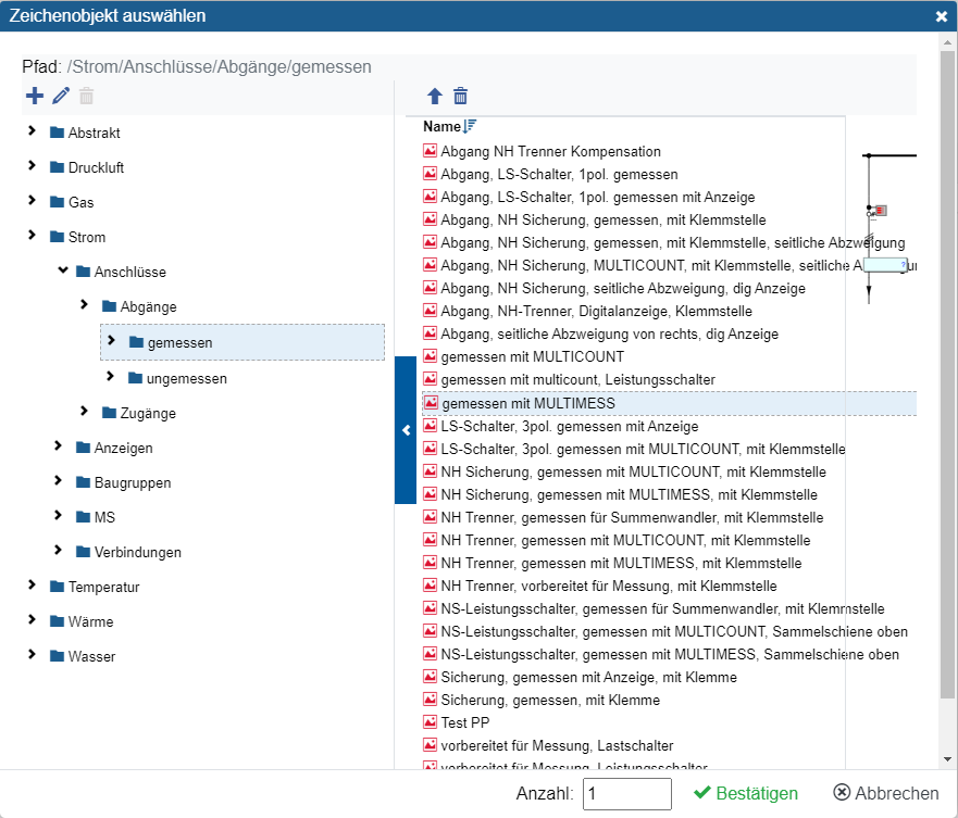
Mit der Schaltfläche kann ein oder gleich mehrere Zeichenelemente aus einer mitgelieferten Bibliothek eingefügt werden. Es stehen Planelemente für alle typischen Medien und Zwecke zur Verfügung.

Ein Zeichenobjekt besteht aus bis zu 6 übereinander angeordneten Zeichensymbolen (Blattreihen B bis G). In der Blattreihe A kann ein Feldname und unter dem Zeichenelement in der Reihe H kann der Name von dem Zeichenelement angezeigt werden. Falls bei der Definition der Symbole BMK (Betriebsmittelkennzeichen) vorgesehen wurden, so stehen diese als Textfelder zur Verfügung. Falls in den Symbolen Komponenten wie Sicherungen definiert wurden, so stehen diese ebenfalls zur Auswahl.

Definition des Strukturtyps

Jedes Zeichenobjekt definiert genau einen bestimmten Strukturtyp (Zugang / Abgang / Intern). Dieser ist bereits bei Definition des Zeichenelementes festgelegt worden. Mit einem Mausklick auf ein Zeichenobjekt in der Planansicht können Sie diese selektieren. Über die Schaltfläche können die Eigenschaften bearbeitet werden. Hier kann unter anderem der Verbindungs-Typ ausgewählt werden. Je nach Strukturtyp Zugang / Abgang stehen folgende Optionen zur Auswahl:

  • Zugang -> Einspeisung (EVU): Wird verwendet, wenn das Zeichenobjekt einen externen Zufluss zu dem Verteilschema repräsentieren soll. Energiemengen die hier erfasst werden, werden dem Systemzählpunkt Summe Energieversorger zugeordnet.
  • Zugang -> Einspeisung (Eigenerzeugung): Wird verwendet, wenn das Zeichenobjekt einen externen Zufluss (Eigenerzeugung) zu dem Verteilschema repräsentieren soll. Energiemengen die hier erfasst werden, werden dem Systemzählpunkt Summe Eigenerzeugung zugeordnet.
  • Zugang -> Verteilung. Wird verwendet, wenn das Zeichenobjekt einen Zufluss von einer anderen Verteilung repräsentieren soll. Dieser Strukturtyp kann bei Verbindungen zwischen Verteilungen verwendet werden und wird beim Typ Abgang (Verteilung) als Partner angeboten. Falls hier eine Messung zugeordnet wird, kann auf der Gegenstelle auf eine Messung verzichtet werden.
  • Abgang -> Verteilung. Wird verwendet, wenn das Zeichenobjekt einen Abfluss zu einer anderen Verteilung repräsentieren soll. Dieser Strukturtyp kann bei Verbindungen zwischen Verteilungen verwendet werden und wird beim Typ Zugang (Verteilung) als Partner angeboten. Falls hier eine Messung zugeordnet wird, kann auf der Gegenstelle auf eine Messung verzichtet werden.
  • Abgang -> Verbrauch. Wird verwendet, wenn das Zeichenobjekt finalen Verbraucher repräsentieren soll. Hier zugeordnete Zählpunkte stehen zur Verwendung in Kostenstellen bzw. Energienutzen zur Verfügung.

Anlegen / Bearbeiten

Das Anlegen und Ändern von Zeichenobjekten erfolgt im Bereich Stammdaten.

Da zur Darstellung unterschiedlicher Medien und Verteilstrukturen sehr viele Zeichenobjekte zur Verfügung stehen, werden diese in Ordnern organisiert. Ordner können ebenso wie Zeichenobjekte angelegt, umbenannt, verschoben und gelöscht werden.

  • Für jede der sechs Zeilen eines Zeichenobjektes, kann ein Symbol ausgewählt werden. Das Symbol muss lediglich für diese Spalte zulässig sein.
  • Es kann festgelegt werden, ob das Zeichenobjekt einen Zählpunkt definiert. Damit kann dem Zeichenobjekt in der Verteilung ein Zählpunkt zugeordnet werden.